The Symantec (CA) Identity Suite includes the Symantec (CA) Directory. This component is installed under the 'dsa' service ID. On the virtual appliance, this 'dsa' service ID does not have a password defined, and therefore no login is allowed.
As an enhancement, we would like to add in a SSH private key to allow authentication to the 'dsa' service ID from other virtual appliances and desktop usage with various tools, e.g. Putty, MobaXterm, WinSCP, etc. This enhancement will allow for a streamlined process to address out-of-sync Directory DATA DSAs with scp/Rsync copies without intermediate file shares or use of other service IDs.
Challenge:
The virtual appliance of Symantec (CA) Identity Suite r14.3 is built on CentOS 6.4. The OpenSSH services on this OS apparently do not use a private key format that can be used by desktop tools or the PuttyGen (keygen conversion tool). However, the private key may be used between vApp servers if using the FQDN (full qualified domain name). We noted that during testing, that localhost is not allowed due to localhost not defined in the SSHD "AllowedUsers" property file.



On newer virtual appliances vApp r14.4 with CentOS 8 Stream, this challenge does not exist, and we can use the OpenSSH private key, id_rsa, with the desktop tools as-is.
To assist with challenge and streamlining this process we have the following three (2) options:
Option 1: On newer OS, use OpenSSH process
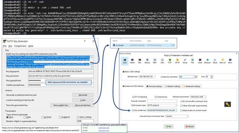
After creating the private key, ./ssh/id_rsa, cat this file out to notepad, and save for use with the desktop tools
Generate this OpenSSH private/public key. The final command will help to validate this private key may be used for server to server communication.
echo y | ssh-keygen -t rsa -b 4096 -N Password02 -C "$USER@$HOSTNAME" -f .ssh/id_rsa ; ls -lart .ssh ; cat .ssh/id_rsa ; cat .ssh/id_rsa.pub >> .ssh/authorized_keys ; chmod 600 .ssh/authorized_keys ; ssh -v -i .ssh/id_rsa $USER@`hostname`
Option 2: Skip the OpenSSH process, use PuttyGen
On any OS (new/old) just use Putty-Gen tool to generate the private key. Update key comment/passphrase. After the private key is created, copy the TEXT "Public Key for pasting into OpenSSH authorized_keys file". Just like it says, and then you may use the associated private key, id_rsa.ppk, with the desktop tools for the 'dsa' service ID.

Option 3: Combination of processes/tools
Important: .ssh/authorized_keys is updated and not overwritten.
